Escape Game — Radio, RFID & NFC¶
Description du projet¶
Dans ce projet, chaque groupe devait concevoir une étape d'escape game en exploitant une technologie sans fil. J'ai choisi trois technologies :
| Technologie | Matériel | Rôle |
|---|---|---|
| Fréquences Hertziennes | 2× HackRF One | Transmettre une image via waterfall FM |
| RFID 125 kHz | M5Stack Core2 + module RFID Seeed | Contrôle d'accès par badge |
| NFC | M5Stack Core2 + module NFC Seeed | Émission d'un accès WiFi via antenne NFC |
Fréquences Hertziennes¶
Matériel :
- HackRF One × 2 (émission + réception)
- Logiciel : GNU Radio + plugin gr-paint
Installation¶
Pour
gr-paint, suivre le guide d'installation du dépôt GitHub.
Émission¶
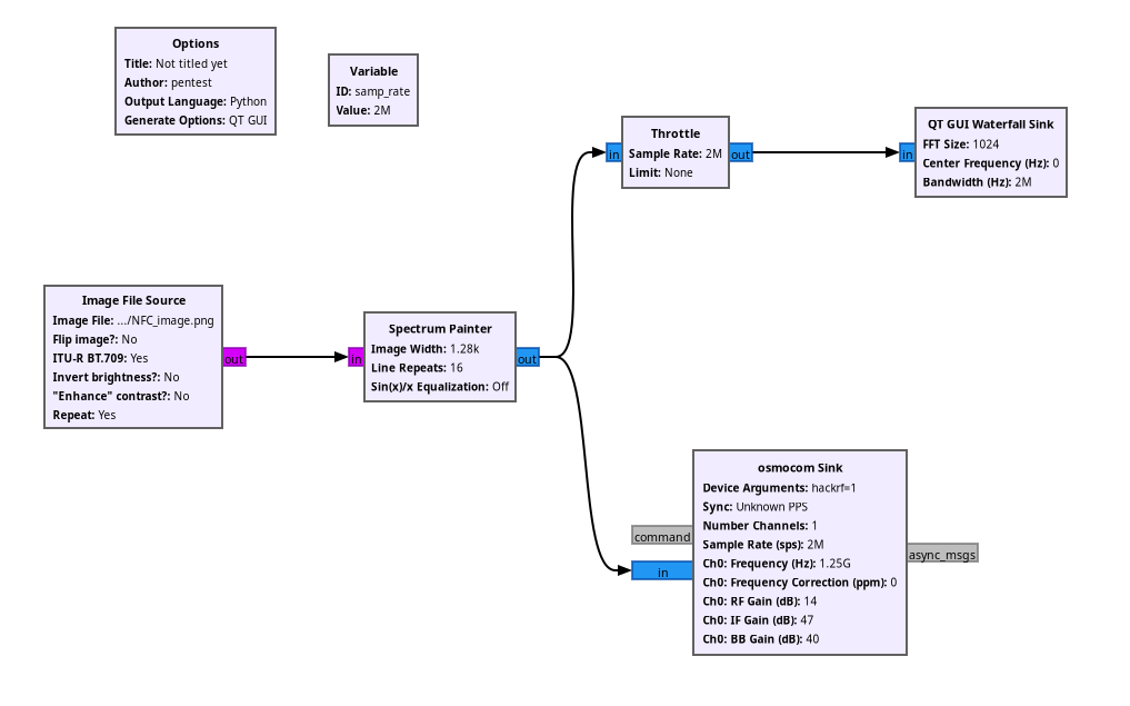
Le but est de transmettre une image sur le waterfall d'un récepteur FM grâce au HackRF.
Image transmise :

Schéma GNU Radio Companion (émission) — blocs osmocom + gr-paint :

Paramètres des blocs¶
- Image File : chemin vers l'image source
- Repeat :
Yespour diffusion en boucle
- Image Width : largeur en pixels de l'image
- Line Repeats :
16— augmente la redondance pour rester lisible malgré le bruit
Configuration de la fréquence et du gain du HackRF.
Visualisation locale du signal émis.
Rendu waterfall après exécution :

Réception¶
Schéma GNU Radio Companion (réception) — blocs osmocom :

RFID 125 kHz¶
Matériel :
En cours
Code à ajouter.
NFC¶
Matériel :
En cours
Code à ajouter.